General

Silvia Pastor

Vista Previa de Windows 11 Insider Build 26120.6780 Revelada en el Canal Beta

Microsoft ha anunciado hoy el lanzamiento de la nueva versión de Windows 11 Insider Preview Build 26120.6780 (KB5067103) para el canal Beta, destinada a usuarios que ya cuentan con la versión 24H2 de Windows 11. Esta actualización introduce diversas funciones, mejoras y correcciones que se implementarán gradualmente para aquellos que hayan habilitado la opción de recibir las últimas actualizaciones. Entre

Silvia Pastor

Anuncio de la Vista Previa de Windows 11 Insider Build 26220.6780 en el Canal Dev

Microsoft ha lanzado una nueva actualización de Windows 11 para el canal de desarrollo, denominada Windows 11 Insider Preview Build 26220.6780 (KB5067103). Este lanzamiento trae consigo una serie de cambios y mejoras destinadas a optimizar la experiencia del usuario. Entre las novedades más destacadas, se introduce un agente en la sección de configuración que facilitará a los usuarios modificar sus

Elena Digital López

La Revolución de la IA en la Salud: Avances en Medicina Personalizada

En un mundo donde la salud auditiva suele ser un tema olvidado, una inquietante realidad se presenta: para cuando lleguemos a los 80 años, la mayoría de las personas necesitará asistencia para escuchar. Este dato, aunque pueda parecer alarmante, invita a reflexionar sobre el impacto que la inteligencia artificial (IA) está teniendo en el ámbito de la salud y el

Elena Digital López

Personalización de la moderación de contenido textual con Amazon Nova

Una plataforma de redes sociales en ascenso, que maneja millones de publicaciones diarias, se enfrenta a un reto considerable en la moderación de contenido. Su método actual, basado en reglas, clasificó erróneamente un video instructivo de cocina sobre técnicas con cuchillos como violento, generando el descontento de los usuarios. Paralelamente, no detectó una amenaza disfrazada de reseña gastronómica. La prueba

Elena Digital López

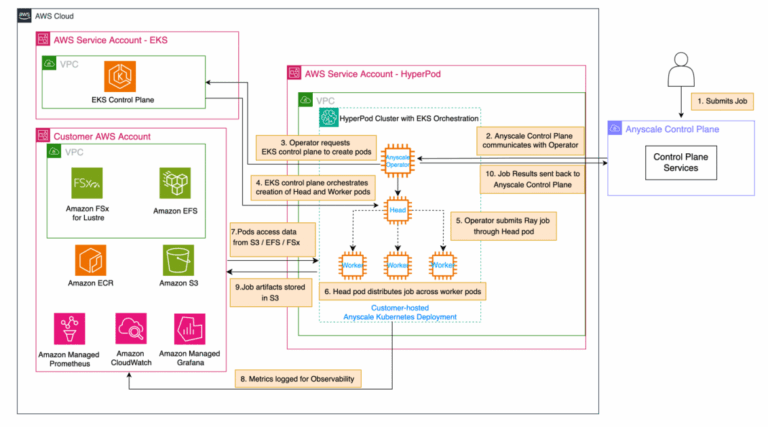
Impulsando la Computación Distribuida de Nueva Generación con Amazon SageMaker HyperPod y Anyscale

Las organizaciones dedicadas al desarrollo e implementación de modelos de inteligencia artificial a gran escala enfrentan serios desafíos de infraestructura. La inestabilidad de los clusters de entrenamiento, el uso ineficiente de recursos y la complejidad de las estructuras de computación distribuida son problemas recurrentes que amenazan la eficiencia y rentabilidad de estos proyectos, ocasionando pérdidas de horas de GPU, retrasos

Silvia Pastor

Copilot en Windows: Se Inician Conectores y Creación de Documentos para Insiders

Microsoft ha iniciado el despliegue de una nueva actualización para Copilot en Windows, ofreciendo características innovadoras que buscan mejorar la experiencia del usuario. Esta versión introduce la herramienta de «Conectores», permitiendo vincular servicios personales como OneDrive, Outlook, Google Drive, Gmail, Google Calendar y Google Contacts. Esta funcionalidad facilita la búsqueda de contenido en múltiples cuentas mediante lenguaje natural. Por ejemplo,

Elena Digital López

AIAI Berlín: Innovaciones del Futuro en 2025

Berlín ha sido testigo de un importante evento enfocado en la inteligencia artificial (IA), resaltando su papel crucial en el futuro de diversas industrias. En un mundo cada vez más interconectado, la IA se ha colocado en el centro de la conversación por su capacidad para transformar significativamente el ámbito laboral y comercial. El Instituto de Aceleración de IA ha

Elena Digital López

Por Qué Tus Inversiones en IA No Están Dando Resultados Esperados

La implementación de la inteligencia artificial (IA) en las organizaciones se ha convertido en un tema candente, con muchas invirtiendo recursos significativos en iniciativas que, sin embargo, arrojan rendimientos lineales. Un sorprendente 85% de los proyectos de IA no lograron alcanzar producción en 2024, una estadística inquietante que refleja un desafío común en el sector. A pesar de este alto

Elena Digital López

Cortando el Hype de los Agentes: Una Mirada Crítica

En la actualidad, el debate sobre la efectividad de la inteligencia artificial (IA) está más vivo que nunca, especialmente en el contexto empresarial. Recientemente, un estudio ha revelado una estadística alarmante: el 95% de los pilotos de IA fracasan. Aunque el porcentaje exacto puede ser discutible, el hecho es que una gran mayoría de los proyectos de IA no logran

Elena Digital López

Soluciones Efectivas a Problemas de RAG en Producción

Recientemente ha surgido un dato alarmante: hasta el 70% de los sistemas de Generación Aumentada por Recuperación (RAG) fracasan al ser implementados en producción. Estos sistemas, que parecen impresionantes en demos y pruebas, enfrentan desafíos significativos en el mundo real que a menudo conducen a su fallo. Shubham Maurya, científico de datos senior en Mastercard con ocho años de experiencia

Silvia Pastor

Vista Previa de Windows 11 Insider Build 26120.6780 Revelada en el Canal Beta

Microsoft ha anunciado hoy el lanzamiento de la nueva versión de Windows 11 Insider Preview Build 26120.6780 (KB5067103) para el canal Beta, destinada a usuarios que ya cuentan con la versión 24H2 de Windows 11. Esta actualización introduce diversas funciones, mejoras y correcciones que se implementarán gradualmente para aquellos que hayan habilitado la opción de recibir las últimas actualizaciones. Entre

Silvia Pastor

Anuncio de la Vista Previa de Windows 11 Insider Build 26220.6780 en el Canal Dev

Microsoft ha lanzado una nueva actualización de Windows 11 para el canal de desarrollo, denominada Windows 11 Insider Preview Build 26220.6780 (KB5067103). Este lanzamiento trae consigo una serie de cambios y mejoras destinadas a optimizar la experiencia del usuario. Entre las novedades más destacadas, se introduce un agente en la sección de configuración que facilitará a los usuarios modificar sus

Elena Digital López

La Revolución de la IA en la Salud: Avances en Medicina Personalizada

En un mundo donde la salud auditiva suele ser un tema olvidado, una inquietante realidad se presenta: para cuando lleguemos a los 80 años, la mayoría de las personas necesitará asistencia para escuchar. Este dato, aunque pueda parecer alarmante, invita a reflexionar sobre el impacto que la inteligencia artificial (IA) está teniendo en el ámbito de la salud y el

Elena Digital López

Personalización de la moderación de contenido textual con Amazon Nova

Una plataforma de redes sociales en ascenso, que maneja millones de publicaciones diarias, se enfrenta a un reto considerable en la moderación de contenido. Su método actual, basado en reglas, clasificó erróneamente un video instructivo de cocina sobre técnicas con cuchillos como violento, generando el descontento de los usuarios. Paralelamente, no detectó una amenaza disfrazada de reseña gastronómica. La prueba

Elena Digital López

Impulsando la Computación Distribuida de Nueva Generación con Amazon SageMaker HyperPod y Anyscale

Las organizaciones dedicadas al desarrollo e implementación de modelos de inteligencia artificial a gran escala enfrentan serios desafíos de infraestructura. La inestabilidad de los clusters de entrenamiento, el uso ineficiente de recursos y la complejidad de las estructuras de computación distribuida son problemas recurrentes que amenazan la eficiencia y rentabilidad de estos proyectos, ocasionando pérdidas de horas de GPU, retrasos

Silvia Pastor

Copilot en Windows: Se Inician Conectores y Creación de Documentos para Insiders

Microsoft ha iniciado el despliegue de una nueva actualización para Copilot en Windows, ofreciendo características innovadoras que buscan mejorar la experiencia del usuario. Esta versión introduce la herramienta de «Conectores», permitiendo vincular servicios personales como OneDrive, Outlook, Google Drive, Gmail, Google Calendar y Google Contacts. Esta funcionalidad facilita la búsqueda de contenido en múltiples cuentas mediante lenguaje natural. Por ejemplo,

Elena Digital López

AIAI Berlín: Innovaciones del Futuro en 2025

Berlín ha sido testigo de un importante evento enfocado en la inteligencia artificial (IA), resaltando su papel crucial en el futuro de diversas industrias. En un mundo cada vez más interconectado, la IA se ha colocado en el centro de la conversación por su capacidad para transformar significativamente el ámbito laboral y comercial. El Instituto de Aceleración de IA ha

Elena Digital López

Por Qué Tus Inversiones en IA No Están Dando Resultados Esperados

La implementación de la inteligencia artificial (IA) en las organizaciones se ha convertido en un tema candente, con muchas invirtiendo recursos significativos en iniciativas que, sin embargo, arrojan rendimientos lineales. Un sorprendente 85% de los proyectos de IA no lograron alcanzar producción en 2024, una estadística inquietante que refleja un desafío común en el sector. A pesar de este alto

Elena Digital López

Cortando el Hype de los Agentes: Una Mirada Crítica

En la actualidad, el debate sobre la efectividad de la inteligencia artificial (IA) está más vivo que nunca, especialmente en el contexto empresarial. Recientemente, un estudio ha revelado una estadística alarmante: el 95% de los pilotos de IA fracasan. Aunque el porcentaje exacto puede ser discutible, el hecho es que una gran mayoría de los proyectos de IA no logran

Elena Digital López

Soluciones Efectivas a Problemas de RAG en Producción

Recientemente ha surgido un dato alarmante: hasta el 70% de los sistemas de Generación Aumentada por Recuperación (RAG) fracasan al ser implementados en producción. Estos sistemas, que parecen impresionantes en demos y pruebas, enfrentan desafíos significativos en el mundo real que a menudo conducen a su fallo. Shubham Maurya, científico de datos senior en Mastercard con ocho años de experiencia

– patrocinadores –

– patrocinadores –

Noticias destacadas

– patrocinadores –

Scroll al inicio
×